Produtos simples são produtos com uma única configuração, sem qualquer tipo de variação (e.x.: cor, tamanho), ou seja, não permite opções de escolha para o cliente.
Para facilitar a introdução de novos produtos, sugerimos que consulte um produto já inserido no site para verificar os campos necessários a preencher.
Para acrescentar produtos simples basta aceder a Produtos > Novo produto.

Introduza o Nome do Produto, a Descrição e, na coluna da direita, a Imagem do Produto (imagem de destaque).

Mais abaixo na página, na secção Dados do Produto, no separador Geral, introduza o Preço e escolha a Situação Fiscal (IVA).

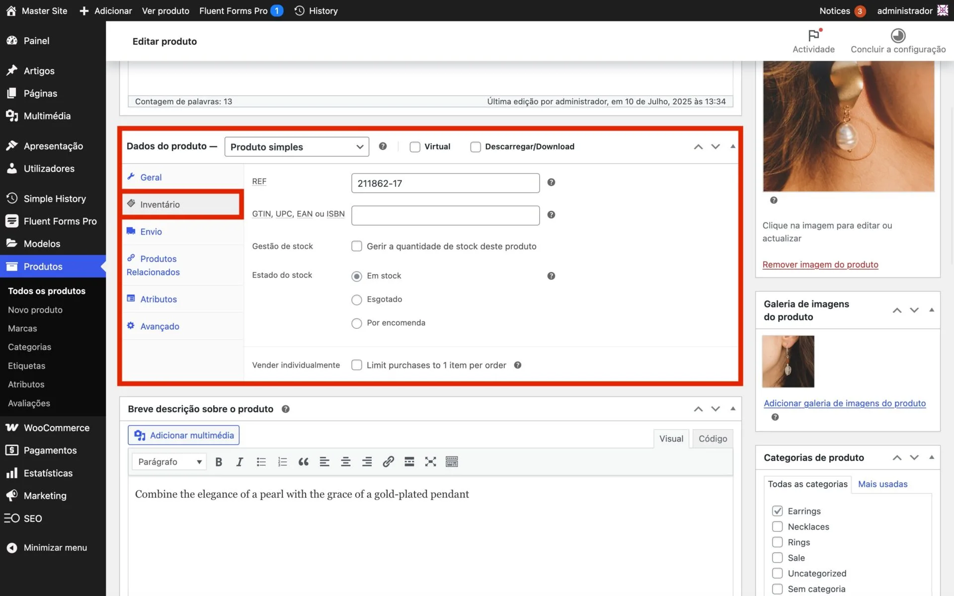
Ainda nesta secção, mas no separador Inventário, preencha a Referência do produto e, se necessário, configure a Gestão de Stock e Estado do Stock.

Logo abaixo, introduza a Breve descrição sobre o produto. Na coluna da direita, na secção Galeria de imagens do produto, insira as restantes imagens relativas ao produto. No campo Categorias de produto, selecione as categorias às quais o produto pertence.

Antes de publicar o produto no seu site, pode utilizar as seguintes opções disponíveis no topo da página, na coluna da direita:
- Guardar rascunho: permite salvar o produto sem o tornar visível no site
- Pré-visualizar: mostra como o produto aparecerá aos visitantes
Após revisar e confirmar que tudo está correto, clique no botão Publicar para tornar o produto disponível no seu site.
